Login1

Banco de testes

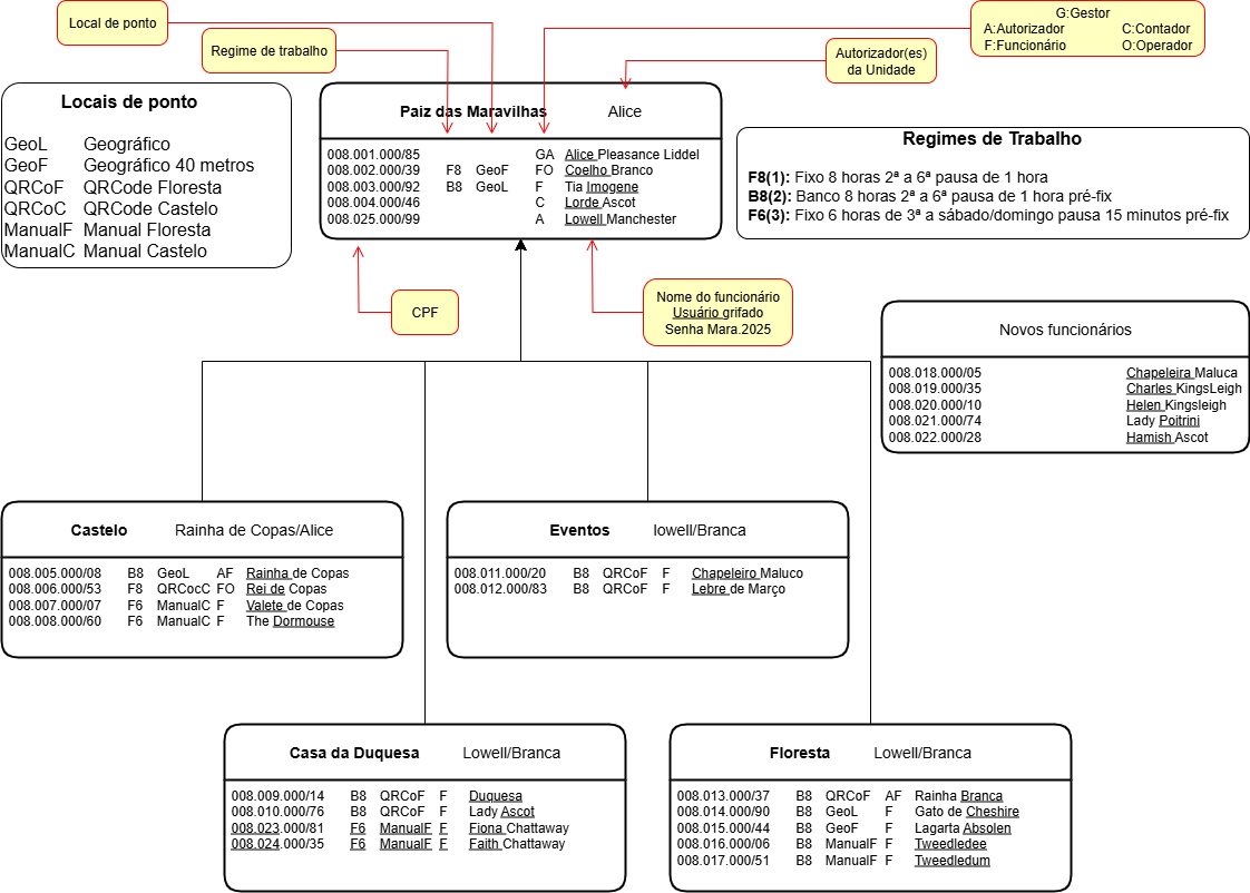
O banco de testes é baseado no conto de Alice no País das Maravilhas.
Os personagens do conto são os funcionários da Empresa País das Maravilhas.
Todas as senhas são iguais e o valor é Mara.2025.
A imagem abaixo, mostra os usuários e respectivos dados. Cada retângulo é uma Unidade Organizacional cujo nome aparece em destaque seguido do(s) Autorizador(es) da unidade.
Há também informações quanto a Regimes de trabalho e Locais de Ponto.
Embora seja possível testar quase tudo do sistema sem o uso de celular, para testar todo o sistema, há que se baixar o aplicativo Android, ferramenta exclusiva do Funcionário.
Com o aplicativo, o Funcionário pode registrar seu ponto de forma Geográfica ou através de QrCode.
Para baixa-lo, abra o Ponto Movel diretamente no browser do celular, clique em Para Todos no menú principal e baixe um dos arquivos alí contidos. Para isso, seu Android deve permitir instalar arquivos de qualquer procedência. Mas não se preocupe, o próprio Android, neste caso, irá verificar o arquivo baixado em busca de qualque malefício que o arquivo possa causar e impedi-lo de usar. Caso não queira baixar o aplicativo móvel, pode-se testar a entrada de ponto usando-se usuários cuja forma de registro de ponto seja manual, como por exemplo, Valete de Copas, Fiona Chattaway e outros. Entre no sistema WEB com qualquer Autorizador, por exemplo, Alice ou Rainha e no menu de Autorizadores clique em Registro Local. Na tela que surgiu, na caixa entitulada Local de Ponto Manual digite um "m" e escolha Manual da Floresta. Neste caso, os funcionários elencados para registrar o ponto serão: Fiona Chattaway, Faith Chattaway, Tweedledee e Tweedledun. Os outros, Valete de Copas e The Dormouse não serão aceitosa, pois o local do ponto deles é no ManualC e não ManualF.
Para habilitar o ponto através de QrCode, nesta mesma tela, na caixa Local de Ponto QRCode digite um "q", por exemplo e escolha um local qualquer.
Irá surgir um QrCode que deve ser lido pelo aplicativo Android no momento da marcação do ponto do Funcionário. Registre alguns pontos, manualmente ou atraves do aplicativo.
Trata-se de banco de testes, portanto muitos dados podem ser um tanto estranhos, tipo entrada, saída para o intervalo, volta etc. todos no mesmo horário

Entre no sistema, isto é, clique em Entrar e digite um usuário qualquer, por exemplo, alice ou branca, e a senha, que como já dito, é Mara.2025. Lembrando que os usuários estão grifados no nome do usuário, na imagem acima. Por exemplo, o usuário de Fiona Chattaway é fiona (para usuário, o uso de maiúsculas é indiferente).
Explore o menu a vontade. Não tenha qualquer receio. Não há possibilidade de você causar qualquer problema ao sistema. O sistema é naturalmente complexo devido à sua própria natureza.
Qualquer dificuldade, entre em contato conosco que teremos prazer em ajudar, até mesmo através de uma vídeo conferência.
fale conosco.